總之,彩虹圖紙管理系統作為一種專門為企業解決圖紙管理問題的軟件系統,通過文檔分類、檢索、權限控制、電子簽審、未受控圖紙管理和變更流程簡化等功能,可以幫助峰飛航空……
一、客戶簡介
客戶官網:https://autoflight.com/zh/aircraft/
峰飛航空科技是一家全球eVTOL科技公司,是國內最早投入eVTOL航空器賽道的科技企業之一,公司專注于開發和制造eVTOL電動航空器,致力于為全球客戶提供安全可靠的空中物流運營系統和空中立體出行解決方案。公司的研發制造中心位于中國,并在德國成立了歐洲適航中心,在美國建有北美商業中心。
根據“由小到大、由物到人”的戰略規劃,峰飛的 eVTOL 自動駕駛飛行器已經完成近萬架次的轉換飛行,率先在海島物流、器官移植、緊急物資運輸、商業物流等場景實現eVTOL技術的應用落地。
峰飛航空科技具備強大的垂直集成能力,飛控航電、三電及核心零部件均具有完全自主知識產權,掌握超高功重比電機電控和大型機身輕量化高強度碳纖維復材核心技術。

二、客戶現狀
因各項目較多,因此在文控中并沒有進行詳細分類,查找圖紙時非常難,不便于圖文檔管理;
文控中的圖紙文檔基本上都是PDF版本,并無可編輯的2D文件,因此在對外采購及客戶溝通過程中需要經常去溝通,查找,需要花費較多的時間;
因文控中心權限等原因,圖檔的保護也存在問題,無法有效保證安全性;
文檔受控簽審流程目前紙質化,在相關人員不在時,會造成延誤等;
目前未進行受控的圖紙也有很多,因為項目的原因,圖紙未進行保存,造成信息的遺失;
目前文檔變更需要進行紙質檔簽審,變更流程也較長。
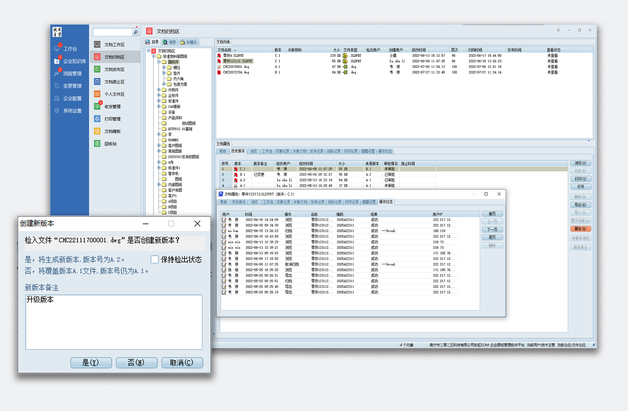
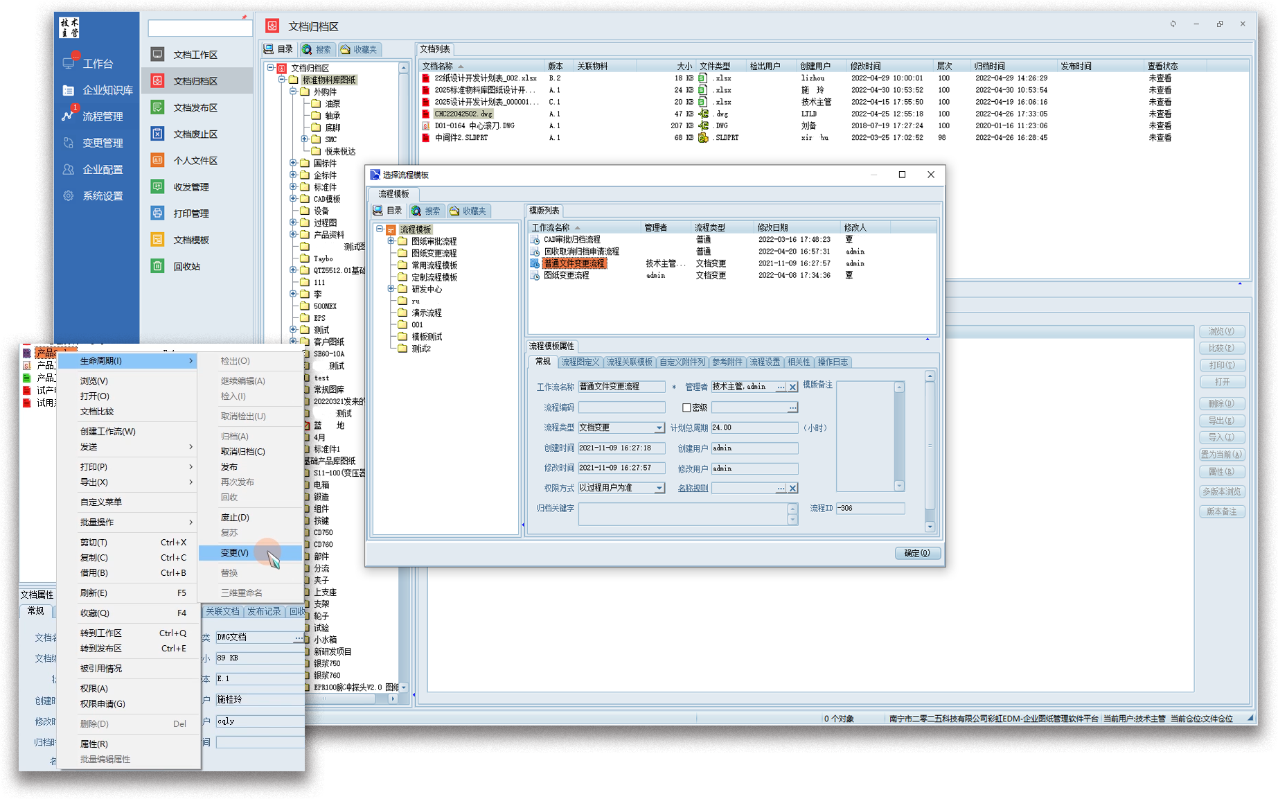
首先,彩虹圖紙管理系統提供了強大的分類和檢索功能,使企業能夠對文控中心的圖紙文檔進行詳細分類管理。通過建立清晰的文件目錄結構和標簽系統,系統能夠快速定位所需的圖紙,節省查找時間,提高工作效率。此外,系統還支持關鍵字搜索和高級過濾功能,進一步提升了圖紙的檢索效果。

其次,彩虹圖紙管理系統支持多種格式的文檔,并且可以將PDF格式的圖紙轉換為可編輯的2D文件。這樣,在對外采購及客戶溝通過程中,企業無需頻繁溝通和查找,而是可以直接在系統中進行修改和交流。這不僅節省了溝通時間,還避免了信息傳遞過程中的誤差和不便。

同時,彩虹圖紙管理系統注重圖紙的保護與安全。通過權限控制功能,只有經授權的人員才能查看或修改相關文件,有效保證了圖紙的安全性。此外,系統還提供了版本管理和審計跟蹤功能,對文檔的修改、訪問等操作進行記錄,確保信息的可追溯性和安全性。

文檔簽審流程是企業文控中的關鍵環節。彩虹圖紙管理系統將簽審流程電子化,使得相關人員可以在線進行簽審,避免了因人員不在而造成的延誤。系統支持自定義的簽審流程設置,可以根據企業的實際情況進行靈活配置,加快了簽審的速度和準確性。

此外,彩虹圖紙管理系統還能夠管理未進行受控的圖紙,并對其進行保存。在項目緊張或其他原因導致圖紙未能及時受控的情況下,系統可以幫助企業對這些圖紙進行有效管理,避免信息的遺失和混亂。

最后,彩虹圖紙管理系統簡化了文檔變更流程。傳統的紙質檔簽審需要耗費大量時間和資源,而彩虹圖紙管理系統通過電子化的方式,實現了在線變更申請、審核和確認。這不僅加快了變更流程,還提高了變更的準確性和可追溯性。

總之,彩虹圖紙管理系統作為一種專門為企業解決圖紙管理問題的軟件系統,通過文檔分類、檢索、權限控制、電子簽審、未受控圖紙管理和變更流程簡化等功能,可以幫助峰飛航空科技解決圖紙管理方面的難題,提高企業圖紙管理的效率和質量。彩虹圖紙管理系統的引入,減少企業在圖紙管理方面的問題和風險,為企業的發展提供有力支持。