相信彩虹圖紙管理系統上線后,無錫德興塑料科技有限公司將進一步增強公司自主創新能力,進一步促進科技成果轉化!……
一、公司官網
http://www.wuxidexing.com/
二、公司簡介
無錫德興塑料科技有限公司是以多元化資源整合塑料工藝為理念而成立的一家科技創新型企業。以吸塑加工、厚板吸塑工藝為核心,其他多種塑料工藝為輔,致力于提供產品的整體解決方案和產品包裝的供應鏈管理服務。

三、客戶產品
公司自成立以來已經申請并擁有多項專利,其中不少專利產品還填補了目前市場上的空白,受到中外客戶的一致歡迎。 傳統的工藝上我們做到精益求精,注重標準化作業程序,用流程,規范和數據來指導生產。
為優化生產, 減少手工作業,引進自動化設備來完成厚片吸塑的后道切割加工等工序,提高生產效率,提升產品質量。在注重吸塑工藝的同時也關注與其他工藝的結合應用,使厚板吸塑制品的使用范圍大大增加。

四、客戶需求:
1.AutoCAD 、SolidWorks、Pro/E軟件設計圖紙圖紙的集中管控;
2.圖紙管理安全規范,不泄露,不丟失,達到協同共享的效果;
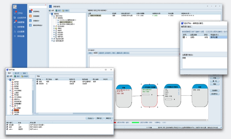
3.圖紙設計流程管控(設計人員)→ 審核(設計主管)→ 批準(設計部長)→ 受控發布(文控人員)。
五、解決方案
將圖紙分類進行管理,如:技術部的CAD、SolidWorks圖紙,銷售部計劃圖紙文件等,并且要實現圖紙安全權限管理,圖紙查閱、檢索、提取和歸檔和版本對比功能等功能,及完成協同公辦等。
彩虹圖紙管理系統提供200多種格式的圖紙文件在線管理,可管理非常豐富的圖紙文件類型,支持預先創建好符合國家標準、行業標準和公司標準的圖紙模板、自動編碼器,用于圖紙的快速創建與標準生成,圖紙品類非常豐富。

彩虹圖紙管理系統可根據不同崗位職責工作范圍單獨設置權限細則,滿足無錫德興塑料科技有限公司規模增大、人員眾多的細膩的權限控制需求。

彩虹圖紙管理系統內部可設置、管控圖紙文件的“創建、可見、編輯歸檔、變更、在線瀏覽、版本管理、流程、分享、收發、借用、復制、導出PDF、打印、刪除”等20多種權限,安全性,同時,每個用戶操作都有詳細記錄,可追溯歷史信息,保證公司圖紙文檔的機密安全。

彩虹圖紙管理系統,專業圖紙管理,專注工業設計。通過使用彩虹圖紙管理系統在線審批功能,用戶可以實現快速、高效、可追溯的圖紙審批流程,提高團隊的協作效率,并減少傳統紙質審批過程中可能出現的錯誤和延遲。

相信彩虹圖紙管理系統上線后,無錫德興塑料科技有限公司將進一步增強公司自主創新能力,進一步促進科技成果轉化!